Get your team started in minutes
Sign up with your work email for seamless collaboration.
Understanding Kubernetes architecture enables you to grasp its vital elements and fine-tune them for effective operations. Kubernetes empowers automation capabilities, streamlining the management and deployment of applications. However, to achieve efficient container orchestration, it is vital to utilize the appropriate tools and techniques to ensure a better return on investment.
This article will explore the key components of Kubernetes architecture and how to optimize them for efficient container deployment.
You can also explore our ready to use Template on Cloudairy to create, customize, and visualize your market analysis effortlessly.

Kubernetes is an open-source system for automating the deployment, scaling, and management of containerized applications.
It groups containers that make up an application into logical units for easy management and discovery. Kubernetes is a portable, extensible platform that facilitates both declarative configuration and automation. It was originally designed by Google and is now maintained by a worldwide community of contributors.

Kubernetes, a powerful open source container orchestration platform, has revolutionized the way organizations manage and deploy containerized applications. At its core, Kubernetes provides a robust framework for automating the deployment, scaling, and management of containerized workloads.
Understanding the Architecture
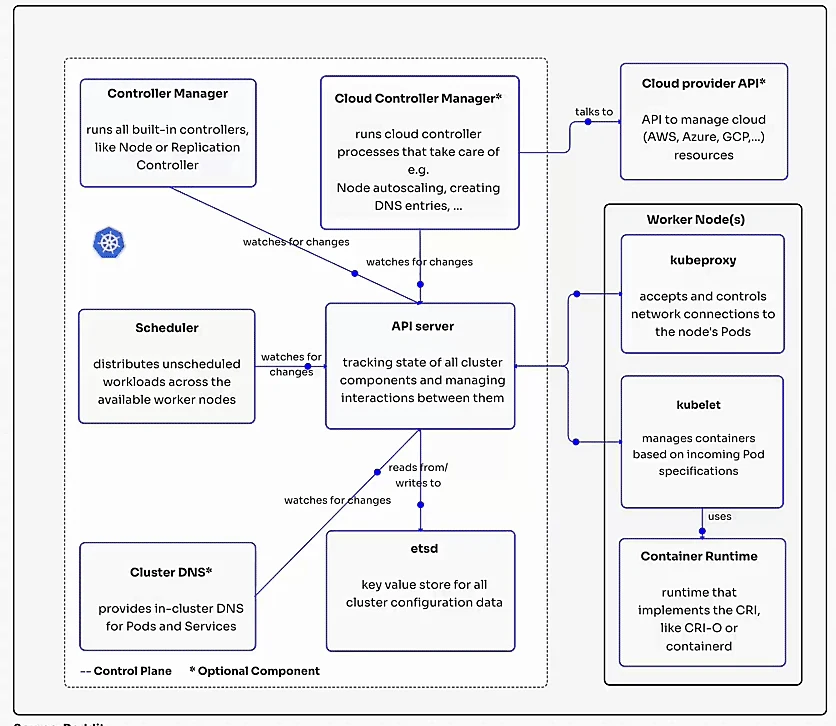
Kubernetes architecture follows a master worker model, where the control plane oversees and manages the cluster, while the worker nodes execute the actual containerized applications.
Kubernetes Architecture Components: Control Plane
The Kubernetes Components is the brain of the Kubernetes cluster, responsible for orchestrating and managing various components. It consists of several key elements:
1. kube apiserver:
2. etcd:
3. kube scheduler:
4. kube controller manager:
5. cloud-controller-manager (Optional):
Worker nodes are the essential components of a Kubernetes cluster where the actual containerized applications are executed. They are responsible for running pods, which are the smallest unit of deployment in Kubernetes and can contain one or more containers.
Key Components of Worker Nodes:
kubelet:
kube-proxy:
Container Runtime:
How Worker Nodes Work:
Add-on components are optional components that can be added to a Kubernetes cluster to enhance its functionality and meet specific requirements. These components often provide specialized services or features that are not included in the core Kubernetes distribution.
Importance of Add on Components:
Popular Add-on Components:
Kubernetes offers a powerful platform for managing containerized applications, but mastering its functionalities requires a robust set of tools. Here's a breakdown of some essential tools categorized by their purpose:
These command-line tools provide a powerful way to interact with your Kubernetes cluster directly.
Effective monitoring is crucial for maintaining healthy and performant Kubernetes clusters. These tools provide insights into resource utilization, application health, and overall cluster performance.
Security is paramount for any containerized environment. These tools help you harden your Kubernetes cluster and identify potential security vulnerabilities.
These tools automate the build, test, and deployment process for your containerized applications, enabling you to streamline your CI/CD (continuous integration/continuous delivery) pipelines.
The selection of the best tools depends on your specific needs and use case. Consider factors like the size and complexity of your cluster, your monitoring and security requirements, and your preferred CI/CD pipeline structure. By leveraging the right combination of tools, you can effectively manage your Kubernetes environment, optimize performance, and ensure the reliability and security of your containerized applications.
Kubernetes, as a powerful container orchestration platform, provides numerous features and functionalities to manage containerized applications effectively. To optimize your Kubernetes deployments and ensure maximum performance, reliability, and security, it's essential to adhere to best practices.
By following these best practices, you can optimize your Kubernetes deployments, improve performance, enhance security, and ensure the reliability of your containerized applications.

Introduction:
Architecture:
Control Plane Components:
Worker Node Components:
Optimizing Deployments:
Benefits of Kubernetes Architecture

Kubernetes, as a powerful container orchestration platform, has revolutionized the way organizations manage and deploy containerized applications. By understanding its architecture diagram and following best practices, you can optimize your Kubernetes deployments, improve performance, enhance security, and ensure the reliability of your applications.
Start using Cloudairy to design diagrams, documents, and workflows instantly. Harness AI to brainstorm, plan, and build—all in one platform.